

Aprenda a desenvolver um sistema personalizado para igrejas, abrangendo desde o design inicial até a implementação prática de recursos essenciais, como gestão de membros, cadastro de eventos e comunicação eficiente. Adquira habilidades práticas em desenvolvimento web com foco nas necessidades específicas das igrejas, elevando a experiência de comunidade e gerenciamento online.
Desenvolva um sistema web orientado a objetos com PHP v8 para a gestão da igreja, combinando usabilidade intuitiva e design elegante para atender às necessidades específicas da sua comunidade. Este sistema integra funcionalidades práticas e uma interface visualmente atraente, facilitando a administração de membros, eventos e comunicações. Utilizando PHP orientado a objetos, a plataforma garantirá uma experiência online harmoniosa e envolvente, proporcionando ferramentas eficazes para a gestão eficiente e moderna da igreja.
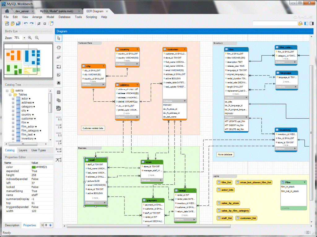
Desenvolva o banco de dados para o sistema de gestão da igreja utilizando a ferramenta MySQL Workbench. Através do diagrama de entidade-relacionamento (ERD), crie um modelo visual que represente a estrutura e as relações dos dados. Utilize as funcionalidades do Workbench para definir tabelas, chaves primárias e estrangeiras, além de outros atributos essenciais. Este processo garantirá um banco de dados bem estruturado e otimizado, facilitando a integração com o sistema web desenvolvido em PHP orientado a objetos.
Desenvolva uma solução web para a gestão da igreja, combinando usabilidade intuitiva e design elegante para atender às necessidades específicas da sua comunidade. Este sistema integra funcionalidades práticas e uma interface visualmente atraente, simplificando a administração de membros, eventos e comunicações.
O sistema incluirá perfis de acesso personalizados, cada um com permissões específicas:




Desenvolva um sistema completo e responsivo para sua igreja, projetado para funcionar perfeitamente em qualquer dispositivo, desde computadores desktop até smartphones. Com HTML, CSS, Bootstrap e JavaScript, você criará uma interface moderna e intuitiva que se adapta automaticamente ao tamanho da tela, proporcionando uma experiência de usuário consistente e eficaz em todos os dispositivos, facilitando o acesso e a utilização do sistema em qualquer lugar e a qualquer momento.


Se você procura por um curso acessível e intuitivo para expandir seus conhecimentos, você está no lugar certo. Em nossa plataforma, você terá acesso a uma variedade de episódios e aulas, tudo apresentado em um sistema passo-a-passo projetado para facilitar sua jornada de aprendizado.
Independentemente do seu nível atual de conhecimento, nossa plataforma foi elaborada para ajudá-lo a atingir seus objetivos. Seja para aprimorar suas habilidades profissionais, adquirir novos conhecimentos para futuras oportunidades de carreira, ou apenas satisfazer sua curiosidade, estamos aqui para ajudar.
Então, não espere mais. Comece agora mesmo a explorar todos os nossos recursos disponíveis.

🔓 Acesso Vitalício — Estude no Seu Tempo, Sem Mensalidades
Você pode investir no Curso sem preocupações. Experimente por 7 dias com garantia total: se você não estiver 100% satisfeito, devolvemos seu dinheiro, sem perguntas e sem complicações. Risco zero, só resultados!
Como os cursos são entregues?
Todos os cursos são gravados em vídeo-aulas e você poderá acessá-los de forma online na plataforma Hotmart.
O curso tem alguma garantia?
Sim, oferecemos uma garantia de 7 dias. Se você não ficar satisfeito com o curso por qualquer motivo, poderá solicitar o reembolso dentro desse prazo.
Por quanto tempo terei acesso ao curso?
O acesso é ilimitado! Você pode assistir às aulas quantas vezes quiser, sem prazo para expiração.
Preciso ter experiência em programação para fazer o curso?
Não! Nossos cursos são projetados para qualquer pessoa, independentemente de experiência prévia em programação.
Onde os cursos estão hospedados?
Os cursos são hospedados na Hotmart, uma plataforma segura e de fácil acesso para todos os estudantes.
Quais são as formas de pagamento aceitas?
Aceitamos pagamento via cartão de crédito, boleto bancário e Pix, tudo de maneira segura e simples.
Como funciona o processo de compra?
Todo o processo de compra é gerenciado pela Kiwify. Basta seguir as instruções no site para realizar seu pagamento e acessar o conteúdo do curso.
Posso assistir às aulas em qualquer dispositivo?
Sim, você pode assistir às aulas em qualquer dispositivo com acesso à internet, como computadores, tablets e celulares.
Receberei algum certificado ao concluir o curso?
Sim, todos os alunos que concluírem o curso recebem um certificado de conclusão.
Existe suporte para tirar dúvidas durante o curso?
Sim, você terá acesso ao suporte para tirar dúvidas por meio de nossa plataforma ou por outros canais de comunicação fornecidos ao longo do curso.
Como faço para acessar o curso após a compra?
Após a confirmação do pagamento, você receberá um e-mail com as instruções para acessar a plataforma da Kiwify e iniciar o curso.
Como posso entrar em contato para mais informações?
Você pode entrar em contato pelo e-mail [email protected] ou pelo formulário de contato disponível no site.
